Перейти к содержанию
  • Поддержите наш проект на Boosty и получите доступ ко всем премиум сборкам
    Получить доступ к премиум сборкам
    Мы приносим в этот мир счастье и радость, ваша помощь нам жизненно необходима.

3 изображения

Информация о файле

Единое приложение для установки и запуска сборок AMLGAMES


Данное приложение предназначено для полной автоматизации процесса установки сборок модов AML в один клик.


Внимание!!! Очень важно!

🔴Скачайте и установите необходимые для работы сборки системные компоненты:

Visual C ++ Redistributable 2022

.NET 9.0 Desktop Runtime (v9.0.1)

 

Если не получается скачать эти компоненты с официального сайта Microsoft:

Нужно скачать и установить именно эти компоненты даже если вы их ранее скачивали и устанавливали.

Без этих компонентов ничего работать не будет.

 


Не устанавливайте игру в папку c:\Program Files\*

Как правильно установить Steam, чтобы он не использовал системную папку

 

🔴Особое внимание! Приложение AML надо распаковать из архива. Самая частая ошибка пользователей - запускают приложение не распаковывая архив.

 

Приложение достаточно распаковать в любое место на ваших дисках. Его не обязательно устанавливать в папку игры. Для его распаковки не требуются архиваторы, это можно сделать проводником Windows.

 


Список сборок которые можно устанавливать приложением>>>

Подробные инструкции по работе с играми вы сможете найти на страницах скачивания сборок.


 

Функционал программы очень простой. Имеется несколько кнопок названия которых многим понятны. При наведении курсора мыши на элементы управления - появляются подсказки.

 

Обычно достаточно нажать кнопку Установить сборку и после установки сразу можно приступать к игре. Подробные инструкции вы сможете найти на страницах скачивания сборок.

 

Если приложение не может найти игру, нажмите кнопку "Указать папку игры".

 

Если вы используете несколько версий сборок Skyrim Special и Anniversary Edition, приложение будет видеть только одну из них. Это связано с тем, что они используют один и тот же ключ реестра Window и папку в Documents\My Games. Для переключения между сборками используйте кнопку "Указать папку игры", а после указания папки нажмите кнопку "Восстановить список загрузки".

 

Если игра у вас установлена, а приложение сообщает о её отсутствии, вы должны произвести пробный запуск игры и настроить графику. Репаки надо запускать три раза. Один раз основной файл игры, второй из лаунчера, третий после настройки графики.

 

В приложении имеется возможность проверки целостности файлов сборок. Выберите слева меню "Проверка", выберите файлы. После чего приложение сообщит надо ли перекачать данный файл. Очень большие файлы могут долго проверяться.

Спойлер

636994902_.png.756ff7390ed58724ea790cd0a

 


AML использует свободно распространяемые компоненты программного обеспечения 7-Zip по лицензии GNU LGPL.

https://www.7-zip.org/


 

Огромная просьба. Если у вас возникают вопросы по игре, задавайте их теме поддержки игры.

Если программа не работает, вылетает, выдает сообщения об ошибках, пишите тут в комментариях.


Что нового в версии 3.7.0.1   Просмотр изменений

Размещено

Адаптация для сборки Sexfall XXX - 2

 

  • Лайк (+1) 20
  • Спасибо (+1) 14
  • Не понравилось (-1) 2

Обратная связь

Рекомендуемые комментарии



у меня амл 3.7.0 не запускается, сделал  все по инструкции, 3.6.12 запускается без проблем а 3.7.0 не запускается, ничего не пишет просто ничего 

Поделиться этим комментарием


Ссылка на комментарий

@Geimer вы его из архива распаковали?

.NET 9.0 Desktop Runtime (v9.0.1) установили?

Поделиться этим комментарием


Ссылка на комментарий

@Geimer 

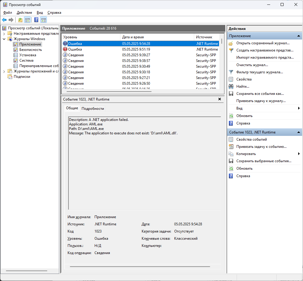
ну вот например можно увидеть информацию почему приложение не запустилось

 

Спойлер

image.png

 

Поделиться этим комментарием


Ссылка на комментарий

Имя сбойного приложения: AML.exe, версия: 3.7.0.1, метка времени: 0x67200000
Имя сбойного модуля: KERNELBASE.dll, версия: 10.0.19041.1387, метка времени: 0x0b9a844a
Код исключения: 0xc0000602
Смещение ошибки: 0x000000000010b302
Идентификатор сбойного процесса: 0x34ac
Время запуска сбойного приложения: 0x01dbbd8c890b1705
Путь сбойного приложения: E:\game\AML-3.7.0.1\AML.exe
Путь сбойного модуля: C:\Windows\System32\KERNELBASE.dll
Идентификатор отчета: ab082fb4-2863-4df0-b9fa-68d4ec83fe94
Полное имя сбойного пакета: 
Код приложения, связанного со сбойным пакетом: 

 

 

вот что вышло

Поделиться этим комментарием


Ссылка на комментарий

@Geimer тут 2 варианта. Либо работу приложения блокирует антивирус либо в оперативной памяти физическая неисправность.

Операционную систему нельзя скачивать с торрентов. По крайней мере с предустановленным ПО и  различными оптимизациями.

Операционную систему нельзя обрабатывать программами ускорителями, оптимизаторами, очистителями, твикерами, бустерами итп.

 

Проблема может решиться при обновлении системы до самой последней версии и установкой самых свежих пакетов обновлений.

Поделиться этим комментарием


Ссылка на комментарий

обновил виндовс но почти тоже самое выскакивает и есть сведенья который выглядит вот так

 

Контейнер ошибки 1811108863710267519, тип 4
Имя события: APPCRASH
Отклик: Нет данных
Идентификатор CAB: 0

Сигнатура проблемы:
P1: AML.exe
P2: 3.7.0.1
P3: 67200000
P4: KERNELBASE.dll
P5: 10.0.19041.1387
P6: 0b9a844a
P7: c0000602
P8: 000000000010b302
P9: 
P10: 

Вложенные файлы:
\\?\C:\ProgramData\Microsoft\Windows\WER\Temp\WER97CA.tmp.dmp
\\?\C:\ProgramData\Microsoft\Windows\WER\Temp\WER97EB.tmp.WERInternalMetadata.xml
\\?\C:\ProgramData\Microsoft\Windows\WER\Temp\WER97FB.tmp.xml
\\?\C:\ProgramData\Microsoft\Windows\WER\Temp\WER97F9.tmp.csv
\\?\C:\ProgramData\Microsoft\Windows\WER\Temp\WER980A.tmp.txt

Эти файлы можно найти здесь:
\\?\C:\ProgramData\Microsoft\Windows\WER\ReportArchive\AppCrash_AML.exe_63ae296ee3b6862e9da9d1ea5f47dfbf345ba9_132dd401_cc00cd20-271d-4261-95c1-845e76dd6623

Символ анализа: 
Повторный поиск решения: 0
Идентификатор отчета: 80ce0434-33d0-4953-a00f-56aa13fd5578
Состояние отчета: 268435456
Хэшированный контейнер: 9912f8aa6ddc3732a92259ea7703087f
Идентификатор GUID CAB: 0

Поделиться этим комментарием


Ссылка на комментарий

@Geimer 

(Windows 10 20H2 / May 2020 Update) это устаревшая ОС которая давно не обновлялась.

Рекомендую обновить до актуальной https://www.microsoft.com/ru-ru/software-download/windows10

А еще лучше до Windows 11 https://www.microsoft.com/ru-ru/software-download/windows11

 

Обратитесь к техническим специалистам, иначе можете потерять важные данные на компьютере.

 

Еще попробуйте полное отключение антивирусов. В том числе встроенного в систему. Коды ошибок указывают на проблемы доступа к памяти. Самая вероятная причина это антивирусы блокируют доступ.

 

Поделиться этим комментарием


Ссылка на комментарий

у меня совсем игра без текстур даже сохранёнки 8я одежда без текстур сховрасеменю совсем не реагирует и вместо русский букв квадратики, да и запуск самой игры с АМЛ идёт на английском, короче совсем эта сборка не работает по сравнению с предыдущими сборками( 

Поделиться этим комментарием


Ссылка на комментарий

@Румина я так полагаю речь идет про Sexrim 16.

Там в инструкции по установке сказано как решить эту проблему.

Поделиться этим комментарием


Ссылка на комментарий
10 часов назад, aplayer сказал:

@Румина я так полагаю речь идет про Sexrim 16.

Там в инструкции по установке сказано как решить эту проблему.

Там  нету ничего из того что я описала ,к тому же архив этой сборки Sexrim 16. не проходит по проверки AML нём ошибка архив сбойный,     

чего я не пробовала даже обновление RАR И ЗИП АРХИВОВ ПРОИЗВОДИЛА

image.png

Поделиться этим комментарием


Ссылка на комментарий

приложение не запускается и выдает ошибку исключения fail fast, антивирусов нет, защитник с брендмауэром выключены, разархировал и проводником и винраром, запускал и с администратором и без, с совместимостью и без, на рабочем столе и почти в корне диска D (у пк имя на латинице), дрова установил и после комп перезагружал, удалил те же старые дрова и снова установил их, приложение загружал отдельно со страницы и пробовал тот что шел со сборкой, накатил Microsoft.NETCore.App 9.0.0 - ничего, накатил Microsoft.NETCore.App 9.0.6 - приложение открыло страницу загрузки 9.0.6 (снова на всякий скачал, установил)

 

винда 10 22h2

 

я уж даже не знаю хочу ли продолжать

  • Лайк (+1) 2

Поделиться этим комментарием


Ссылка на комментарий

Аналогичная ошибка исключения fail fast. Какая-то проблема с версией 3.7.x

на 3.6.x все работает исправно

Windows 10 22h2

 

P.S. Методом перебора решений помогла установка обновлений винды и .NET Framework в частности. 

Изменено пользователем Radeon18
  • Спасибо (+1) 1

Поделиться этим комментарием


Ссылка на комментарий

@Tony_Rylechko @Radeon18 

 

специально установил чистую лицензионную ос Windows 10  22h2 и всё работает.

 

Ошибка fail fast возникает если у вас в системе установлен антивирус типа авст. Либо вы с системой делаете что-то деструктивно неправильно.

Например скачиваете dll из интернета или драайверы не из официальных источников.

Устанавливаете драйверпаки. Комплекты различного набора ПО сами не понимая зачем оно вам надо.

 

Так же одна из самых главных причин это программы для ускорения оптимизации и чистки системы. Типа CCleaner и ему подобные. Это убийцы системы.

 

лицензионную ос Windows 10 - 11 вы можете скачать с официального сайта, Она полностью бесплатна.

 

Windows 10 качать довольно геморно, рекомендую 11.

 

 

Поделиться этим комментарием


Ссылка на комментарий
6 часов назад, aplayer сказал:

@Tony_Rylechko @Radeon18 

 

специально установил чистую лицензионную ос Windows 10  22h2 и всё работает.

 

Ошибка fail fast возникает если у вас в системе установлен антивирус типа авст. Либо вы с системой делаете что-то деструктивно неправильно.

Например скачиваете dll из интернета или драайверы не из официальных источников.

Устанавливаете драйверпаки. Комплекты различного набора ПО сами не понимая зачем оно вам надо.

 

Так же одна из самых главных причин это программы для ускорения оптимизации и чистки системы. Типа CCleaner и ему подобные. Это убийцы системы.

 

лицензионную ос Windows 10 - 11 вы можете скачать с официального сайта, Она полностью бесплатна.

 

Windows 10 качать довольно геморно, рекомендую 11.

 

 

благодарю за такой труд и за расписание возможных проблем (о некоторых я даже не задумывался, но вроде бы ничем этим не грешил), я смог преодолеть ошибку вчера вечером просто заменив exe-файл, просто удалив exe 3.7 и поставив на ее место exe 3.6, программа при запросе версии пишет что ее версия 3.7.0.0 и вроде бы все работает

Поделиться этим комментарием


Ссылка на комментарий

Всем привет. Скачал, установил без проблем и после 10 секунд вылетает на рабочий экран без каких бы то ни было причин, я один такой счастливчик? Пробов ставить 10.5 и 11 версии обновил всё что можно отключал осколки от взрывов на минималки выводил и ничего не помогло. отключение антивируса так же не помогло стоит 11 винда. Прилагаю лог с ошибкой поскольку я тупой и может кто поможет такому как я

crash-2025-07-17-19-07-53.rar

Изменено пользователем GGiN712

Поделиться этим комментарием


Ссылка на комментарий
В 04.05.2025 в 12:54, Geimer сказал:

у меня амл 3.7.0 не запускается, сделал  все по инструкции, 3.6.12 запускается без проблем а 3.7.0 не запускается, ничего не пишет просто ничего 

 

Поделиться этим комментарием


Ссылка на комментарий

И так - надежная инструкция для всех, у кого AML 3.7хх не запускается с ошибкой fail fast, делов на две минуты, работает везде безотказно:

 

1. Не нужно чудить с антивирусами, драйверами, виндами, библиотеками и прочим

2. Скачиваем отсюда AML 3.7.0.1 (или в дальнейшем более актуальную версию) и распаковываем туда, куда вам удобно

3. Скачиваем откуда нибудь предыдущую версию AML 3.6 и распаковываем куда нибудь

4. Копируем/вырезаем ярлык (только ярлык) от AML 3.6 и вставляем на место ярлыка AML 3.7, естественно с заменой файла

 

Все готово, папку AML 3.6 можно удалить и далее пользоваться AML 3.7 как новой, все сборки 2025 работают, буквально только что таким образом я накатил свеженький SexFall 12

Поделиться этим комментарием


Ссылка на комментарий

@aplayer Я переустанавливал все несколько раз, использовал инструкции из этой ветки и все что смог нагуглить по запросу "fail fast", ничего не помогло. У меня Вин10 с последним обновлением, все пакеты VC 2005-2022, пакеты WDR 7-9 версий, нет вообще никаких антивирусов, защитников, фаерволов и прочего, полный пак обновленного софта, но AML начиная с версии 3.7.0 не работает с известной ошибкой.

Трюк с подменой ярлыка от прошлой 3.6 версии работает на ура. Я накатывал Sexfall 11, Sexfall 12 и последнюю сборку Скайрима Сексрим 16, все классно

На картинке - Версия AML 3.6 и доступные новые сборки, который встают только начиная с AML 3.7.0

Безымянный.png

Изменено пользователем Omen69

Поделиться этим комментарием


Ссылка на комментарий

@Omen69 основная причина этой ошибки повреждение реестра Windows программами которые называют себя оптимизаторами и ускорителями системы. Самые популярные из них  это ccleaner и reg organizer. 

То же самое касается ОС на торрентах. Сейчас Windows 10 - 11 можно скачать с официального сайта Microsoft.

 

Поделиться этим комментарием


Ссылка на комментарий

Для публикации сообщений создайте учётную запись или авторизуйтесь

Вы должны быть пользователем, чтобы оставить комментарий

Создать учетную запись

Зарегистрируйте новую учётную запись в нашем сообществе. Это очень просто!

Регистрация нового пользователя

Войти

Уже есть аккаунт? Войти в систему.

Войти
  • Вход на сайт

    Войдите или зарегистрируйтесь чтобы скачивать сборки.

  • Последние посетители   0 пользователей онлайн

    Ни одного зарегистрированного пользователя не просматривает данную страницу

×
×
  • Создать...