Перейти к содержанию
  • Поддержите наш проект на Boosty и получите доступ ко всем премиум сборкам
    Получить доступ к премиум сборкам
    Мы приносим в этот мир счастье и радость, ваша помощь нам жизненно необходима.
Издатель

SexFall 9 Большая сборка лучших обычных и секс модов для Fallout 4

Рекомендуемые сообщения

SexFall 9 Большая сборка лучших обычных и секс модов для Fallout 4


SexFall 9 Большая сборка лучших обычных и секс модов для Fallout 4


От 10 ноября 2023


Сборка ориентирована строго на взрослых игроков, и имеет откровенное сексуальное содержание 18+!


Сборка модов SexFall 9 добавляет в игру Fallout 4 дополнительный контент откровенно взрослого содержания. Позволяет игроку вступать в реальные сексуальные отношения с персонажами игры с полной визуализацией интимного процесса.

 

Интимная связь между мужчинами и женщинами это естественный аспект человеческой жизни, которого так не хватает в компьютерных играх. Сборка модов SexFall 9 решает эту проблему и отправит вас в мир реального секса и удовольствий. Вас ждут распутные и неприступные девушки, мечтающие чтобы вы им открыли полную свободу секса без границ. В этой игре вы сможете реализовать и визуализировать любые сексуальные фантазии.

 

Сборка модов SexFall 9 не ограничивается одним лишь сексом. В ней так же присутствует большой набор модификаций расширяющих обычный геймплей. Внедрены новые сюжетные линии. Улучшены возможности строительства поселений и крафта предметов. Улучшено визуальное представление игрового мира, что делает игру более реалистичной и красивой. 

 

Fallout 4 это компьютерная постапокалиптическая ролевая игра, разработанная компанией Bethesda Game Studios. В игре игроку предоставляется свобода выбора и исследования открытого мира. Когда в мире началась ядерная война, главная героиня со своим мужем и младенцем успела скрыться в подземном убежище. Там их погрузили в криогенный сон. Спустя 200 лет она выбирается из убежища и узнает, что ее мужа убили а [***] похитили, а все жители убежища погибли.

С этого момента игроку предлагается начать экспансию нового мира. Секс-экспансию...


Требуемая версия игры: строго - Fallout 4 - 1.10.163.0 с 6 или 7 DLC. Репак только от Xatab. Другие версии несовместимы!

Официальные текстурные паки не совместимы со сборкой!

Игра в Steam не подходит для этой сборки!

Найти игру для этой сборки можно здесь>>>


 

Инструкция по установке

Полное описание

 

🔴Перекачайте заново приложение AML чтобы оно не сообщало об ошибке файла сборки.

 

Внимание!!! Не забывайте строго следовать требованиями инструкции по установке!

А именно:

  • Установите системные компоненты
  • Установить и запустить чистую игру
  • Репак запустить со всех ярлыков и с лаунчера игры
  • Загружать только сохранение из сборки

 


СБОРКА НЕСОВМЕСТИМА С МОДАМИ Sim Settlements и Sim Settlements 2. МОД ГАРАНТИРОВАННО ЛОМАЕТ СБОРКУ В ЧАСТИ AAF СОСТАВЛЯЮЩЕЙ, А ТАКЖЕ ЕМУ БУДУТ МЕШАТЬ СТРОИТЕЛЬНЫЕ МОДЫ ИЗ СБОРКИ.

СБОРКА НЕСОВМЕСТИМА С МОДОМ Load Accelerator

Ни в коем случае не добавляйте эти моды в сборку!

 

🟡🟡 Особое внимание!!! Пути к папкам игры и папке сохранений не должны содержать нелатинских символов. У папки C:\Users\ИМЯ ПОЛЬЗОВАТЕЛЯ\Documents\My Games\ ИМЯ ПОЛЬЗОВАТЕЛЯ может иметь неверные символы. Для исправления создайте новую учетную запись системы на латинице. После можно будет переименовать, имя папки останется правильным.

Создание системной учетной записи: инструкция от Microsoft / Windows 10 / Windows 11

 

🟡После запуска игры и загрузки сохранения, зайдите в Главное меню - Настройки модов. Игра зависнет на минуту, обязательно дождитесь когда зависание закончится. После этого Настройки модов больше не будут зависать.

 

🟢В этой сборке можно включать режим выживания, но не рекомендуется. В качестве альтернативы лучше включить Advanced Needs 76 в МСМ меню
Можно использовать и режим выживания и AN76 одновременно, но потребности удвоятся.

 

🟢В этой сборке другая система здоровья и лечения. Управляется модом Horizon. Стимуляторы, еда, врачи работают по другому совсем не так как вы привыкли. Описание системы>>>

 

🟢 На экране игры добавлены различные виджеты которые вы можете убрать или ставить только нужные. Некоторые из них требуются для режима выживания.

Как убрать виджеты с экрана>>>

 

🟢Организовать бордель в поселении:

Теперь в сборке бордели добавляются через моды RSE II Brothels. Все элементы для строительства собраны в одно меню для строительства RSE II Brothels

1. Сначала установите сейф борделя. В него будет скапливаться доход с проституток.

2. Установите диван для Мадам. Назначьте на него поселенку. Через ее диалоги будет управляться весь бордель. Также поселенка будет работать как врач поселения.

3. Создайте в Хим. Лаборатории кольца проституток и раздайте их поселенцам, которых хотите задействовать в качестве проституток.

4. Постройте маяк для привлечения клиентов и включите его. Бордель заработает и клиенты начнут генерироваться.

5. (Опционально) Постройке коврики проституток, и назначьте на них проституток, чтобы проститутки не разбегались по поселению.


🟢Если ваше компьютер не тянет сборку, можно отключить во WryeBash моды:

Спойлер

 

SavrenXHD.esm
SexFallTexturePack.esp
SexFallTexturePack1.esp
SexFallTexturePack2.esp
SexFallTexturePack3.esp
SexFallTexturePack4.esp
SexFallTexturePack5.esp
SexFallTexturePack6.esp
SexFallTexturePack7.esp

Или же удалить их из папки Data вместе с одноименными файлами - Main.ba2 и - Textures.ba2 и в приложении АМЛ обновить список загрузки

 

 

🟢Если вам не нравятся ловушки Deviously Cursed Wasteland (случайным образом надевают на вас БДСМ предметы)

Спойлер

В МСМ

 

Fallout 4 Screenshot 2023.06.10 - 12.06.09.43.png

 

Либо можно управлять ими консольными командами (но рекомендуем МСМ):

set dcw_cursedlootchance to 0-100 - шанс на ловушку с DD, которое  заблокируется на вас
set dcw_keydropchance to 0-100 - шанс найти случайные ключи
set dcw_keylosechance to 0-100 - шанс потерять ключи, когда сработала ловушка
set dcw_restraintsdropchance to 0-100 - шанс найти случайные DD без их экипировки на вас

set dcw_slavecollardropchance to 0-100 - шанс на ловушку с рабским ошейником который бьет током если на вас есть одежда
set dcw_slavecollarkeydropchance to 0-100 - шанс найти ключ от рабского ошейника

set dcw_jackquestchance to 0-100 - шанс активировать квест Джека при открытии контейнера
set dcw_jackquestchancesleep to 0-100 - шанс активировать квест Джека во время сна/ожидания

 

🟢Если у вас пропал пипбой и не отображается при открытии или вместо него голая рука, нажмите клавишу Ё и введите команду:

player.equipitem 21b3b

 

🟢Проблемы с Адой и Механистом.

1. До прохождения логова механиста нельзя читерить при строительстве роботов.

2. Ада должна быть единственным спутником в 1 слоте в меню управления компаньонами Лиги. Все остальные должны быть уволены. Чтобы Ада оказалась в 1 слоте надо уволить вообще всех и погулять пару дней одному, а после принять ее в команду.

3. Если робот с реактивным двигателем делает вид что ходит ногами. Надо поставить ему ноги, дать походить, и снова поставить двигатель.

4. При прохождении логова механиста отключить все секс подкаты, проституцию и прочие моды которые могут инициировать секс сцены.

 

Если в окружающем мире или в других локациях пропадают или мигают текстуры, нажмите клавишу Ё и введите команду:

tpc

Не забудьте ввести эту команду снова чтобы в консоли появилось сообщение Pre-culling now enabled когда уйдете из ячейки или локации со сломанными текстурами. Выключение этой командой прекомбинированных текстур понижает производительность в игре.

 

 


Минимальные системные требования для сборки:
AMD Ryzen 5 5600 или Intel Core i5 (процессоры с 6 ядрами) 
Память DDR4 16Гб (не меньше)
Видеокарта NVidia GTX 1050 Ti или AMD Radeon RX 580 с 4 ГБ видеопамяти
SSD со свободным местом не менее 150 Гб 
Операционная система Windows 10 (Windows 7 не подойдет)
DirectX 11, VisualC++ 2022


Рекомендуемые:
AMD Ryzen 7 любой модели или Intel Core i7 (процессоры с 8 ядрами) 
Память DDR4 или DDR5 - 32Гб
Видеокарта NVidia 1660 Ti (SUPER) или AMD Radeon RX любая с 6 ГБ видеопамяти и выше
NVME со свободным местом не менее 150 Гб
Операционная система Windows 10 (Windows 7 не подойдет)
DirectX 11, VisualC++ 2022


Быстрый фикс сборки 9.0
Удаляет НОРКМ (может блокировать некоторые квесты поселенцев)
Добавляет душевые BYOP с поддержкой смывания спермы.
Обновляет AN76

Обновляет HighFPSPhysicsFix
Добавляет опцию в АМЛ, для возвращения Силачу, Хенкоку и Макриди мужского пола. X6-88 извините не верну. Он останется женского пола, так как ASIA не поддерживает мужских НПС

Патчи НПС, измененных сборкой, под горизонт.

Исправлено мерцание в Галерее Пикмана.

Исправлены врачи.

Обновление надо устанавливать через приложение AML как обычную сборку, только выбрать файл обновления.

Sexfall-9Fix.7z

 


Фикс режима выживания.

Только для тех, кто играет в режиме выживания.

Распаковать в папку Data.

HCManagerScriptFix.7z

 



 

  • Лайк (+1) 7
  • Спасибо (+1) 4
  • Не понравилось (-1) 1

Поделиться сообщением


Ссылка на сообщение

Насчет Горизонта. многим может сначала показаться непривычным этот мод, и даже не понравиться, как и мне сначала. Спустя буквально через два-три дня я даже не представляю игры без горизонта.


Пропал Пип-бой, Что делать?

Нажмите кнопку G и в колесе выберите Лечение - Голографический переключатель Пип-боя.

Если у вас на G открывается меню Liga of Companions - смените в MCM Liga of Companions скриптовую клавишу, например на Z (Как у меня).


Пропало лицо у Ады после установки модулей. Что делать7

Через кнут управления активируйте форму робота, а потом форму человека. все номализуется.


Значения виджетов на экране:

Слева (сверху вниз) - Виджеты активных эффектоа, Виджет Living In Pain (Можно не обращать внимания), Виджеты выживания(Не работают с AN76, только для режима выживания), Виджет волтбой(волтгерл) показывает степень повреджения конечностей.

Справа (свеху вниз) - Виджеты компаньонов, виджеты счетчиков патронов/гранат/мин.

Сверху различные счетчики инвентаря (крышки, вес, адреналиновые инжекторы, ремонтные наборы и многое другое) и игровое время


Попытка предотвратить вылеты, если у вас вот так

Спойлер

111.jpg

Причина: у вас отсутствуют ba2-файлы к этим esl-файлам, что значит, что у вас неправильный репак. 

Распакуйте архив в Data

DataСС.7z


Обсуждение сторонних модов продолжаем в этой теме.

Тема багов сборки здесь


У кого проблемы с шрифтами, попробуйте поменять шрифт в МСМ FallUI - Comfirm Boxes на значение Arial

 

Спойлер

Fallout4 2023-11-21 16-19-40-99.jpg

 

  • Лайк (+1) 6
  • Спасибо (+1) 6
  • Так себе (0) 2
  • Не понравилось (-1) 5

Поделиться сообщением


Ссылка на сообщение

@zych01 , можешь подсказать, что за овощ в папке с сохраненками появился: залез в Saves и обнаружил кучку .fos.tmp, что это? Может они делаются когда игра на сохранении вылет дает? Хотя вроде игра столько раз не вылетала на сохранении (58 штук)... раньше на них внимания не обращал, а их что-то дофига... Может их просто снести и не париться? Или это о чем-то важном говорит?

Поделиться сообщением


Ссылка на сообщение

@Plite Вроде временные файлы, создаются перед тем как сформируется окончательно .fos файл. По типу файлов которые качаешь из сети, до момента окончания закачки там тоже же временный файл в папке Загрузки. В нашем случае с Фоллаут и Скайрим остаются если был вылет во время сейва как и ты и предположил. Я тоже заметил как то что такие есть, хотя соответствующего по номеру сейва уже давно нет.

  • Лайк (+1) 1

Поделиться сообщением


Ссылка на сообщение
39 минут назад, zych01 сказал:

Я тоже заметил как то что такие есть, хотя соответствующего по номеру сейва уже давно нет

А, то есть создаются при сейве, а потом где-то слегка глюканет и он не затирается? Снести их будет безболезненно?

Поделиться сообщением


Ссылка на сообщение

@zych01 , и опять у меня вопросы... 

1) Какие моды в 9-ке конфликтуют с Nuka Ride и Commonwealth Slavers? Об этом как-то заявляется, но сам я не нашел что и чем именно друг другу мешает... Вроде как имеет смысл поотключать стычки, вырубить стероидных мутантов, чтобы не мешались... А явные конфликты есть? Ну, типа как у Деправити и Валькирии с ванилью (глюки с квестом Валентайна, вылеты при перемещении из аэропорта с ванильным квестом на Прайма, а если его и Валькирию завершить, то работнички уже не робота, а воздух чинят и пр.) или еще чего похуже?

2) Можно как-то "включить" мимику у женских npc? Вроде и так играть можно, но поставил модик, а там хорошая мимика лица у женщин, да и в Изгоях мимика получше. Теперь ванильные совсем деревянными выглядят в сравнении... этакие синты 1-го поколения на которых маски надели...

3) "Пустое офисное здание" на повороте из Салема в Прибрежный коттедж - это какая-то квестовая локация из ASIA, и если мод снести домик пропадет? 

Поделиться сообщением


Ссылка на сообщение
17 hours ago, Plite said:

А, то есть создаются при сейве, а потом где-то слегка глюканет и он не затирается? Снести их будет безболезненно?

Да, без последствии.

Just now, Plite said:

@zych01 , и опять у меня вопросы... 

1) Какие моды в 9-ке конфликтуют с Nuka Ride и Commonwealth Slavers? Об этом как-то заявляется, но сам я не нашел что и чем именно друг другу мешает... Вроде как имеет смысл поотключать стычки, вырубить стероидных мутантов, чтобы не мешались... А явные конфликты есть? Ну, типа как у Деправити и Валькирии с ванилью (глюки с квестом Валентайна, вылеты при перемещении из аэропорта с ванильным квестом на Прайма, а если его и Валькирию завершить, то работнички уже не робота, а воздух чинят и пр.) или еще чего похуже?

Так, ну из явного VivaNukaWorld и NukaWorldReborn, у них квесты в этом районе и они затрагивают местных НПС. Кроме того один из них вроде как затрагивал локации в открытом мире и закрытые, которые Nuka Ride тоже трогает. Возможно Companion Ivy тоже, но там не критично должно быть, у нее одна локация в Ядер Мире тоже затрагивается, но только люк добавили, так что в принципе если Nuka Ride эту ячейку (Ядер Арена ) тоже трогает, то там можно сделать патч совместимости. К примеру в том же FO4Fixes. Возможно NukaWorldOpenSeasonExtend тоже противоречит квестам Nuka Ride. 

Raider Pet мне кажется почти наверняка может сломать Commonwealth Slavers если его квест запуститься одновременно с CS. А это почти наверняка произойдет, потому что диалоги Raider Pet инициируются когда ГГ безоружно, что в CS является императивом практически. 

Это вот из того что в голову пришло. Но так, надо смотреть, закинуть esp Nuka Ride в список и посмотреть на конфликты как мимимум. А есть же скрипты в которых конфликт не увидишь пока не поиграешь. К примеру секс моды типа SEU могут вмешаться посреди диалога Nuka Ride или CS, и все, придется откатываться на ранний сейв.

Вообще Nea правильно говорит, Nuka Ride надо играть с минимальным набором сторонних модов. Даже сам JB все время так пишет, у него там пост где то видел на Ловерсе, где он говорит что воспринимайте мой мод так же как Fallout London. Что это самостоятельная вещь и навешивать на него что то сверху это в себе в ногу стрелять.

  • Спасибо (+1) 1

Поделиться сообщением


Ссылка на сообщение
10 minutes ago, Plite said:

2) Можно как-то "включить" мимику у женских npc? Вроде и так играть можно, но поставил модик, а там хорошая мимика лица у женщин, да и в Изгоях мимика получше. Теперь ванильные совсем деревянными выглядят в сравнении... этакие синты 1-го поколения на которых маски надели...

Про это не скажу толком, потому что не вникал. Есть какие то моды на Нексусе по этой теме, но я не знаю как они встанут с PhotoMode и Screen Archer Menu. Методом тыка проверять придется. Физиономии в секс сценах вроде на Screen Archer Menu сделаны.

17 minutes ago, Plite said:

3) "Пустое офисное здание" на повороте из Салема в Прибрежный коттедж - это какая-то квестовая локация из ASIA, и если мод снести домик пропадет? 

Да оттуда, но явно никакого квеста для него сделать не успели. я проходил эту ASIA, если то что сделано можно назвать прохождением, ни один терминал меня туда не привел. В общем полностью анахроническая и бессмысленная конструкция. Кто то из тестеров вроде говорил мне что с ним что было связано, но у меня это из головы вылетело.

  • Спасибо (+1) 1

Поделиться сообщением


Ссылка на сообщение
34 минуты назад, zych01 сказал:

закинуть esp Nuka Ride в список и посмотреть на конфликты как мимимум

Имеешь в виду FO4Edit?

 

36 минут назад, zych01 сказал:

А это почти наверняка произойдет, потому что диалоги Raider Pet инициируются когда ГГ безоружно, что в CS является императивом практически

Скорее всего. Raider Pet, ЕМНИП, может рандомно задействовать там рейдера только по фракции.

 

1 час назад, zych01 сказал:

Nuka Ride надо играть с минимальным набором сторонних модов

Именно квестовых и приставаний? Или вообще на минимум (горизонт, бордели и пр.)? И как с Валькирией и иже с ней? Nuka World Open Season Extend вроде как в 8.5 был вместе с Nuka Ride... они конфликтовали?

 

28 минут назад, zych01 сказал:

В общем полностью анахроническая и бессмысленная конструкция.

Не, ну смысл ей придать можно... при желании... наверное... Дверь можно взломать (unlock), мастерскую присвоить себе (CallFunction SetOwnedByPlayer 1), срубить деревья, проросшие через пол и стекла... Строить там можно. Границы у мастерской, правда, не видны... да и поселенцев туда не отправить, горизонтовская станция ресурсов локальную линию снабжения тоже делать отказывается... но может я как-то не так мастерскую присвоил... По крайней мере мастерская там рабочая... как мастерская, а не как поселение... хотя, опять же, может каких команд не знаю на поселение... В пип-бое показывается как "Содружество", больше нигде не появляется - ни в списке переселения, ни в списке отправки рабов в поселение... А вот счастье там растет...

Поделиться сообщением


Ссылка на сообщение
40 minutes ago, Plite said:

Имеешь в виду FO4Edit?

да, в нем.

41 minutes ago, Plite said:

Именно квестовых и приставаний? Или вообще на минимум (горизонт, бордели и пр.)? И как с Валькирией и иже с ней? Nuka World Open Season Extend вроде как в 8.5 был вместе с Nuka Ride... они конфликтовали?

Вообще минимум имеется ввиду. Моды Thuggysmurf'а вроде Ядер Мир по минимуму затрагивают, но они явно пересекутся с Nuka Ride в Содружестве. К примеру тот же Depravity затрагивает Третий Рельс, как и Nuka Ride. Хотя формально вроде конфликтов нет, но какая нибудь фигня вылезти может. В общем надо будет все записи в CELL смотреть, на то где они пересекутся. Насчет НПС не уверен, Depravity вроде затрагивает Сито, Сьерру Петровиту и еще кого то из Ядер Мира, их можно нанять в Отель Рексфорд. Но там возможно просто копии оригинальных НПС нанимаются, вот только я не знаю что становиться с оригиналами. А оригиналы в Nuka Ride задействованы напрямую. В общем свои нюансы есть и надо будет смотреть.

51 minutes ago, Plite said:

Не, ну смысл ей придать можно... при желании... наверное...

неееее наврядли. Во первых Коттедж там прямо в упор стоит и сам смысл этого места обнуляет. Во вторых есть мод на возрожденный Салем, который при всех его минусах хоть как то вписывается в логику происходящего и создает гораздо более атмосферное поселение нежели этот стеклянный короб.

Поделиться сообщением


Ссылка на сообщение
1 час назад, zych01 сказал:

К примеру тот же Depravity затрагивает Третий Рельс, как и Nuka Ride. Хотя формально вроде конфликтов нет, но какая нибудь фигня вылезти может.

В принципе - возможно. Но у меня установлен PoS, а он-то вообще все локации затрагивает, Третий рельс в том числе, при этом конфликтов с другими модами не было... не считая пересечений по локациям, коих по всей сборке сотни... пару кривых квестов, но конфликты внутренние... Тут, как я понимаю, неписи должны не пересекаться и одни и те же локации не должны модифицироваться. Деправити вообще ломает ванильные квесты, но все решается с помощью терпения, перезапуска игры и такой-то матери, плавно перетекающей в консоль... Хотя Nuka Ride нежный такой... ранимый... Может просто не трогать мелкую в Конкорде типа не тронь ... пока не воняет... Деправити и Валькирии всякие в 8.5 же были, с ними были замечены проблемы, связанные с Nuka Ride? Вообще там конфликты с другим модами замечались (кривая версия Nuka Ride не в счет)?

 

1 час назад, zych01 сказал:

Depravity вроде затрагивает Сито, Сьерру Петровиту и еще кого то из Ядер Мира, их можно нанять в Отель Рексфорд. Но там возможно просто копии оригинальных НПС нанимаются, вот только я не знаю что становиться с оригиналами

Именно так - копии создаются. Оригиналы, как я понял, просто дизаблят. Я их вызывал по enable-moveto. С Петровитой даже слегка прикольно получилось: сначала я прошел квест про голову профессора Доуэля Брэдбертона, а потом активировал в голодиске "прием на работу" и... ВАХ ШАЙТАН! Петровита исчезла, а маркер переместился ко входу в Ядер-Таун, где паслась... Петровита, но с другим кодом. Потом, уже после ее поселения в отеле, я вызвал настоящую и она, не обращая внимания на двойника и снова высказав мне претензии насчет Брэдбертона, отправилась пешком в Ядер-Мир. Так что их снова можно вызвать и доигрывать квесты.

 

1 час назад, zych01 сказал:

Во первых Коттедж там прямо в упор стоит и сам смысл этого места обнуляет. Во вторых есть мод на возрожденный Салем, который при всех его минусах хоть как то вписывается в логику происходящего и создает гораздо более атмосферное поселение нежели этот стеклянный короб

И в третьих - там лестницы без навмешей, стекла и стены без веса. Загнал я туда неписей - стоят, тупят. А повел за собой спутников - лезут в стены и в стекла бьются как мухи... Так что ты абсолютно прав - бессмысленная конструкция. Я бы даже сказал - бесполезная. Только я напрасно дверь взламывал - ключ через ESPExplorer взять можно было... ну привычка сработала, бывает)))  

Изменено пользователем Plite
  • Лайк (+1) 1

Поделиться сообщением


Ссылка на сообщение
16 hours ago, Plite said:

Деправити и Валькирии всякие в 8.5 же были, с ними были замечены проблемы, связанные с Nuka Ride? Вообще там конфликты с другим модами замечались (кривая версия Nuka Ride не в счет)?

Вот этого я не помню, надо тему 8-5 снова перечитывать. Помню что были текстурные баги в Ядер Мире, но навряд ли то конфликт с модами Thuggysmurf.

Поделиться сообщением


Ссылка на сообщение
2 часа назад, zych01 сказал:

Вот этого я не помню, надо тему 8-5 снова перечитывать

Этим я и занимаюсь)) И вижу, что вроде фатальной ж..ы даже в 8.5 нет, следом удивляюсь как ее в XXX находят... а потом вчитываюсь и понимаю, что глюки сходные... вот и решил уточнить...

 

И в качестве доуточнения))

1) В Nuka Ride и Commonwealth Slavers есть квесты, которые горизонт может зарубить своими изменениями?

2) FO4Fixes NukaWorld только  9-ке сработает или его и в других сборках использовать получится?

Поделиться сообщением


Ссылка на сообщение
12 hours ago, Plite said:

1) В Nuka Ride и Commonwealth Slavers есть квесты, которые горизонт может зарубить своими изменениями?

Даже не знаю. Навскидку можно сказать что кое какие функции Горизонта точно будут мешать. Например спаун случайных врагов и мин, если это произойдет во время диалога Nuka Ride, придется откатываться на ранний сейв. Вообще наверное порядок загрузки многое будет решать. В Горизонте к примеру своя система сортировки, если Nuka Ride будет ниже и он затрагивает какие то ванильные вещи, то возможно будут вылеты.

12 hours ago, Plite said:

2) FO4Fixes NukaWorld только  9-ке сработает или его и в других сборках использовать получится?

Не, наврядли, там же только оверрайды с учетом тех модов которые в этой сборке есть.

  • Лайк (+1) 1

Поделиться сообщением


Ссылка на сообщение
12 часов назад, zych01 сказал:

Например спаун случайных врагов и мин, если это произойдет во время диалога Nuka Ride, придется откатываться на ранний сейв

Да, конечно, я сначала и написал, что предполагается отключение всяких стычек. К тому же я их и так отключаю - они и Thuggysmurf(ам) мешают, и даже ванильные квесты временами подвешивают.

 

То же касается и ASIA, хоть он и был в 8.5. Там придурошные Маклауды синты, которые могут вылезти где угодно, в том числе и у Корвеги, и наезжают на всех подряд, а убить их может только ГГ. Хотя, если подскажешь как этих психов отключить, то может и проблем не будет от этого мода.

 

Super Mutant Redux тоже должен мешать... Raider Pet однозначно удалять. Всякие приставания и порабощения можно поотключать в МСМ. Про NukaWorldReborn сразу не вспомнил, тут отдельное СПАСИБО. Хотя его и так стоит выкинуть, ибо удовольствия от его прохождения никакого... 


Если NukaWorldOpenSeasonExtend в 8.5 не был замечен в ломании квестов Nuka Ride (я не нашел в теме ничего такого), то и тут особых проблем быть не должно... Стартовать он должен после Открытого сезона, а вроде как в Nuka Ride до этого не доходит...

 

Я хочу в обязательном порядке "скрестить" в сборке Nuka Ride и PoS, но последний вроде рейдеров и Ядер-Мир не трогает... Единственное, что видится проблемой тут, так это парочка добавляемых неписей из PoS, в том числе и в Третий рельс, которые могут влезть со своими предложениями в неподходящий момент. Их, правда, можно пристрелить или отключить... Вобщем будут лезть - пристрелю, а окажутся бессмертными - сменю им setessential и все равно пристрелю... Пока что PoS (начиная с 1.6) ни одного "не родного ему" квеста не испортил...

 

Остается посмотреть на пересечение неписей и "капитальный ремонт" локаций. Люк для квеста Айви мешать не должен вроде, пока квест не начался - это просто мебель. Остальную часть локации не трогает. Главное, чтобы другие моды не затерли необходимое для Nuka Ride. Я правильно мыслю?

 

В 27.01.2025 в 18:49, zych01 сказал:

Про это не скажу толком, потому что не вникал. Есть какие то моды на Нексусе по этой теме, но я не знаю как они встанут с PhotoMode и Screen Archer Menu. Методом тыка проверять придется. Физиономии в секс сценах вроде на Screen Archer Menu сделаны.

Я походу неправильно вопрос поставил... Меня вымораживает мимика рта женщин в диалогах. В ванили и мужики и бабы имеют хоть и странную немного, но "живую" мимику при разговоре, а тут с мужскими неписями все нормально, а женских и ЖГГ как будто ботоксом обкололи. Рот двигается строго вертикально и практически равномерно. Как будто в мешах головы половины костей не хватает... типа голову наклоняет, рот для введение приоткрывает - ну и ладно... Что мимику эту убило? Реплейсер кривой?

Изменено пользователем Plite

Поделиться сообщением


Ссылка на сообщение
11 hours ago, Plite said:

То же касается и ASIA, хоть он и был в 8.5. Там придурошные Маклауды синты, которые могут вылезти где угодно, в том числе и у Корвеги, и наезжают на всех подряд, а убить их может только ГГ. Хотя, если подскажешь как этих психов отключить, то может и проблем не будет от этого мода.

Скорее всего пакеты патрульных AI вычистить из esp, и еще патрульные и X маркеры из секции WORLDSPACE. Но это капец геморр, проще мод просто отрубить.

12 hours ago, Plite said:

Остается посмотреть на пересечение неписей и "капитальный ремонт" локаций. Люк для квеста Айви мешать не должен вроде, пока квест не начался - это просто мебель. Остальную часть локации не трогает. Главное, чтобы другие моды не затерли необходимое для Nuka Ride. Я правильно мыслю?

Да, и это сложно обеспечить потому что моддеры чаще всего просто лениво делают полный copy override ячейки из ванили в свой мод, а уже потом добавляют в подраздел Temporary то что хотели добавить: журнал, стул, НПС итд. И отсюда и выходят конфликты в прекомбах. JB как раз прекомбы в Ядер Мире по удалял, и если ниже будет ленивый мод который все эти прекомбы вернул, то в ячейке будет бардак с засветами и прочими делами.

  • Спасибо (+1) 1

Поделиться сообщением


Ссылка на сообщение
В 29.01.2025 в 12:18, zych01 сказал:

оверрайды

Просмотрел тему багов, где ты пишешь, что, например, "Био Отдел Института будет с парой дырок даже если убрать Phase4DLC.esp, помогло сделать Override в пользу NukaWorldReborn". Я так понял, что это ковыряние FO4Fixes, а т.к. NukaWorldReborn подлежит сносу, то дырки снова появятся. Можешь объяснить что это и как делается? 

Поделиться сообщением


Ссылка на сообщение
9 minutes ago, Plite said:

Просмотрел тему багов, где ты пишешь, что, например, "Био Отдел Института будет с парой дырок даже если убрать Phase4DLC.esp, помогло сделать Override в пользу NukaWorldReborn". Я так понял, что это ковыряние FO4Fixes, а т.к. NukaWorldReborn подлежит сносу, то дырки снова появятся. Можешь объяснить что это и как делается? 

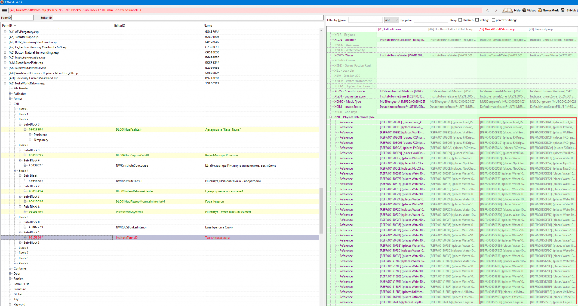
Оверрайд это просто переписывание копированием из esp в другой esp. Откроешь в FO4Edit запись нужной ячейки. К примеру тот тоннель который Nuka World Reborn затронул и там дырки были в итоге. Смотришь на записи прекомбов в XRPI, обвел их красным. На выходе в последнем моде который затрагивал ячейку часть записей была красная или оранжевая, это значит там нерешенный конфликт.

Spoiler

455523556_Screenshot(1058).thumb.png.1fb4f9c84ef4c1c3a52fb41ce358c13b.png

 

 

Поэтому я решил скопировать всю запись из Nuka World Reborn, правой кнопкой на оглавление мода и в выпадающем меню Copy Override into (у других опции есть нюансы).

Spoiler

1297443737_Screenshot(1059).thumb.png.867536c9e3e08189165cbca09ac2f8b3.png

В вышедшем после окне выбрал FO4Fixes. Сейчас его нет, потому что уже сделано, но представь что он есть. На нем птичку и OK. Вот после этого появится идентичный Nuka World Reborn столбец в FO4Fixes. Но на выходе у нее тоже были красные или оранжевые записи: в игре это выглядело как отсутствующие меши в трех местах, где то был невидимый люк итд.

Spoiler

136912448_Screenshot(1060).thumb.png.49b87415f58d6c51fd28c74dedeef082.png

Поэтому в этих конфликтных записях я просто взял и скопировал XRPI записи из Depravity в FO4Fixes, На скрине для примера обведены синим. Выбрать их просто мышью как обычный Drag and Drop в винде.

В итоге вышла гибридная запись и дырки были закрыты. Это не всегда помогает конечно, существуют тяжелые случаи. Оверрайд делается со всеми типами записей, не только в CELL.

Spoiler

1710503011_Screenshot(1061).thumb.png.ecf651a1d916fb4c309747aeb5f11408.png

  • Спасибо (+1) 1

Поделиться сообщением


Ссылка на сообщение

@zych01 , Спасибо, круто! 👍 Только я поплыл слегка от информации... теоретически вроде все понятно было... так.. секунду... все, взял себя в руки 🕵️‍♂️  Прекомбы - собранные в кучку элементы (в данном случае - элементы локации, меши). Показываются они в FO4Edit под XRPI. FO4Fixes используется как набор рукотворных пластырей (костылей). Когда Nuka World Reborn отключу мне нужно будет взять зелененькие из другого мода, и загрузивши игру смотреть нет ли вылетов. Я правильно понял?

1 час назад, zych01 сказал:

На нем птичку и OK

Это на 3-м скрине - отметить FO4Fixes и ОК?

1 час назад, zych01 сказал:

Выбрать их просто мышью как обычный Drag and Drop в винде.

Их просто перетащить? Ничего больше не вылезет?

 

И так можно пытаться с любыми глюками текстур поступать, если что не понравилось в игре, а оно красное в FO4Edit? Там еще на заводе Дженерал Атомикс остались дыры и засветы... 

 

UPD. Да, и совсем забыл... А что будет с записями в FO4Fixes, которые там сейчас от Nuka World Reborn? Сами уйдут или их как-то чистить надо будет?

Изменено пользователем Plite

Поделиться сообщением


Ссылка на сообщение
8 hours ago, Plite said:

FO4Fixes используется как набор рукотворных пластырей (костылей). Когда Nuka World Reborn отключу мне нужно будет взять зелененькие из другого мода, и загрузивши игру смотреть нет ли вылетов. Я правильно понял?

Ну изначально FO4Fixes просто объединение мелких модов как ты убедился до этого. Просто так получилось что именно в него и решили и делать записи для деконфликтинга между модами. В 10ке по крайней мере. И нет, как только Nuka World Reborn убираешь, то смысла в FO4Fixes больше не будет, потому что по сути последним модом который затронет туннель Института будет Depravity.esp, а у него конфликтов с вышестоящими нету. Поэтому просто удали адрес ячейки туннеля из FO4Fixes и все.

8 hours ago, Plite said:

Это на 3-м скрине - отметить FO4Fixes и ОК?

Да.

8 hours ago, Plite said:

Их просто перетащить? Ничего больше не вылезет?

Иногда при таком перетаскивание будет просить сделать мастером тот мод откуда берешь.

В общем тебе сейчас это все не надо, ты уже удаляешь Nuka World Reborn. Это просто пример того как оверрайды делаются, не более. Лучше всего в твоем случае брать FO4Fixes из архива сборки и потом самому в нем делать оверрайды с учетом Nuka Ride и PoS в списке загрузки.

  • Лайк (+1) 1

Поделиться сообщением


Ссылка на сообщение
15 часов назад, zych01 сказал:

Поэтому просто удали адрес ячейки туннеля из FO4Fixes и все

Вот тут, если можно, поподробнее... как удалить (чтобы я сразу все не сломал)?

 

15 часов назад, zych01 сказал:

Это просто пример того как оверрайды делаются, не более.

Вот это как раз самое интересное и есть)) У меня ряд косяков на заводе Дженерал Атомикс, например, исчезающая труба и дырка в стене:

Спойлер

Photo143.thumb.png.bada269d4f67e9f72150b788ab193847.pngPhoto144.thumb.png.e131aa3e5a360e7724aa6f37ce291809.pngPhoto145.thumb.png.82468be77900befe71b118b94a22e48b.png

Как выяснилось - это PoS накосячил. Он там, как я понял, с ДЛС, неофициальным патчем и горизонтом прекомбы не поделил. В XPRI все зелененькое, а в XCRI куча конфликтов. Поднять его выше, естественно, не получится (я даже попробовал - предсказуемые вылеты).

Спойлер

Без PoS

960412101__01-31-2025_00.thumb.jpg.2a4de1767ddd32c807edadd7994b3733.jpg

С PoS

1684456244__01-31-2025_01.thumb.jpg.3b22c7c5be460b314cdba77a5bceebf4.jpg1885799835__01-31-2025_02.thumb.jpg.dc76946263a2d56c5bed5098f63f52d4.jpg490127673__01-31-2025_03.thumb.jpg.ed33f150aa568068f7d9e053d5bd19dc.jpg1706288925__01-31-2025_04.thumb.jpg.a58369f193e95965ed59ba1417782fa7.jpg2043691573__01-31-2025_05.thumb.jpg.cb0489f9c9a485c333954dddb0d7735b.jpg1039167103__01-31-2025_06.thumb.jpg.07ff3be456426eb128b9f5b1add2602b.jpg

Как я понял, PoS обратно 55 мешей возвращает, а не переписанные 60. Только я не понял вот что: ты писал про XPRI, а конфликты тут идут в XCRI... а еще кого донором брать в этом случае?

15 часов назад, zych01 сказал:

Иногда при таком перетаскивание будет просить сделать мастером тот мод откуда берешь.

При этом надо соглашаться?

15 часов назад, zych01 сказал:

Лучше всего в твоем случае брать FO4Fixes из архива сборки и потом самому в нем делать оверрайды с учетом Nuka Ride и PoS в списке загрузки.

Я лучше пока что твой домучаю. От в заначке (архиве) есть, и так я лучше пойму варианты - как добавлять, как создавать, как убирать ненужные.

Изменено пользователем Plite

Поделиться сообщением


Ссылка на сообщение
1 hour ago, Plite said:

Вот тут, если можно, поподробнее... как удалить (чтобы я сразу все не сломал)?

Та же процедура, идешь в адрес ячейки, там над колонкой FO4Fixes правой кнопкой и выпадающем меню "Remove". А так лучше глянь полноценные гайды про XEdit, там в нюансах объяснят что да как.

1 hour ago, Plite said:

Как я понял, PoS обратно 55 мешей возвращает, а не переписанные 60. Только я не понял вот что: ты писал про XPRI, а конфликты тут идут в XCRI... а еще кого донором брать в этом случае?

Мда, забыл про XCRI упомянуть. XPRI это в принципе просто список всех указателей, XCRI каждый указатель с конкретным мешем. Насчет того кого бы взять, советую сходить туда и сделать тем сейв. Потом экспериментировать и проверять в игре. На первый беглый взгляд в PoS просто копия ванили в прекомбах, там скорее всего в Temporary какой то НПС добавлен, а в остальном все идентично Fallout4.esm. Горизонт со своими аддонами скорее тоже просто близнецы. Для начала просто оверрайд из основного Горизонта в FO4Fixes попробуй.

Если не поможет, думаю надо будет делать гибрид. Попробуй сделать оверрайд из PoS в FO4Fixes, а потом в пустые блоки скопируй не хватающие меши и указатели из основного Горизонта.

1 hour ago, Plite said:

При этом надо соглашаться?

Тут уже зависит от твоего приоритета. Если тебе не обойтись без этого, то да. Но с другой стороны лишний мастер, это лишний мод который отлетит при отключение чего то. Достаточно посмотреть как люди в темах пишут как отцепить M8rComplexSorter от Vtaw патчей. Поклонников завязывать моды между собой не много. Это уменьшение конфликтов, ценой того что сборка перестает быть гибкой на предмет отключения модов. Вон Скайрим 15й, там отруби WACCF_patch.esp и все медным тазом накроется.

  • Лайк (+1) 1

Поделиться сообщением


Ссылка на сообщение
2 часа назад, zych01 сказал:

Та же процедура, идешь в адрес ячейки, там над колонкой FO4Fixes правой кнопкой и выпадающем меню "Remove"

Это я на всякий случай спросил, вдруг тут особенности какие)))

 

2 часа назад, zych01 сказал:

На первый беглый взгляд в PoS просто копия ванили в прекомбах, там скорее всего в Temporary какой то НПС добавлен, а в остальном все идентично Fallout4.esm.

У него все на 2015-й заточено. Я по остальным записям пробежался - там конфликты либо в именах (локализация, чо), либо в дате, либо ты уже пропатчил. Только в Основной Базе куча конфликтов, но там орудует кривой AlootHomePlate.esp, который и до PoS все ломал и глючил... А Третий рельс он вроде даже поправил после горизонта, там у горизонта конфликты нарисованы (и припоминаю, что вроде раньше в туалете засветы видел), а этот в конце зелененький, и гуляя там я вроде косяков текстур не заметил. Но все равно НукаРайд наверное после него поставить стоит...

 

UPD. В Основной Базе после установки PoS у меня фпс повыше стал))

 

2 часа назад, zych01 сказал:

там скорее всего в Temporary какой то НПС добавлен

Там злостебовый диск

Спойлер

1572362700__02-01-2025_02.thumb.jpg.e25204963fb46d89adfaf9ac6a125a74.jpg

Да-да, он только ради одного диска всю локацию испоганил 😅 Диска, который ничего не делает, а только текстовый типа тест с тупым, но очень издевательским завершением 🤷‍♂️

 

2 часа назад, zych01 сказал:

Попробуй сделать оверрайд из PoS в FO4Fixes, а потом в пустые блоки скопируй не хватающие меши и указатели из основного Горизонта

Не помогло. Только пару мешей проявились.

 

2 часа назад, zych01 сказал:

Для начала просто оверрайд из основного Горизонта в FO4Fixes попробуй.

Меши появились, но оверрайд с любым из горизонтов вылеты давал при выходе с завода. Та же байда и с Неофициальным Патчем. Помогло только с ДЛС оверрайд сделать, но теперь патч к роботам привязался. Единственное, что я сделал по-своему - это не в FO4Fixes загнал, а свой esl создал:

Спойлер

2104112835__02-01-2025_01.thumb.jpg.e182f913a5f7869f9b523a26f3eb668f.jpg

Но все исправилось:

Photo146.thumb.png.ccedb7507ed81c7c63540f25925c6395.pngPhoto147.thumb.png.47906f0dff125c04c6ce60ddf3d6a331.png

 

Вроде вылетов нет, все вроде на своих местах... Только как будет с издевательским диском? Прекомбы ведь не должны влиять на то, что в Temporary засунуто по координатам (ну, если только мешем не перекроет)?

Изменено пользователем Plite

Поделиться сообщением


Ссылка на сообщение
2 часа назад, zych01 сказал:

лучше глянь полноценные гайды про XEdit, там в нюансах объяснят что да как

Я уже глядел... потом вернулся тебе вопросы задавать)) Ты по-человечески объясняешь, а там кучу всего навертят - сиди и гадай к чему это они сказали...

 

В 30.01.2025 в 23:04, zych01 сказал:

Оверрайд делается со всеми типами записей, не только в CELL

А можешь накидать навскидку, что еще можно с помощью оверрайдов вытворить?

Поделиться сообщением


Ссылка на сообщение
8 hours ago, Plite said:

Да-да, он только ради одного диска всю локацию испоганил 😅 Диска, который ничего не делает, а только текстовый типа тест с тупым, но очень издевательским завершением 🤷‍♂️

Ну вот это я и имел ввиду под ленивыми модами. Но строго говоря винить авторов нельзя, они ведь делают все на Creation Kit. А там чтобы этот голодиск положить на стол куда то, придется всю локацию загрузить. И когда они все это дело сохраняют, такая лажа и получается на выходе.

8 hours ago, Plite said:

Вроде вылетов нет, все вроде на своих местах... Только как будет с издевательским диском? Прекомбы ведь не должны влиять на то, что в Temporary засунуто по координатам (ну, если только мешем не перекроет)?

Ничего не будет, он на месте. Его же ничто не переписывает. Максимум может упасть под текстуры.

8 hours ago, Plite said:

Меши появились, но оверрайд с любым из горизонтов вылеты давал при выходе с завода. Та же байда и с Неофициальным Патчем. Помогло только с ДЛС оверрайд сделать

Я PoS как то ставил, но это было еще в 23м году на 8й сборке. И я вроде его куда то в середину списка ставил. Его поднятие выше всегда вылеты дает? Мне кажется это косяк Горизонта в целом, а не результат конфликтов в списке. Zawinul испоганил же Галерею Пикмана убрав там меши в версии 1-8.  И насколько помню там ситуация с мешами была даже при отключение других модов.

8 hours ago, Plite said:

А можешь накидать навскидку, что еще можно с помощью оверрайдов вытворить?

Само по себе не особо много, это же просто способ привести моды к какому то общему знаменателю в итоговом esp или esl файле. Переписывание отдельных блоков в итоговый esp из плагинов выше важнее.

Поделиться сообщением


Ссылка на сообщение
6 часов назад, zych01 сказал:

ведь делают все на Creation Kit. А там чтобы этот голодиск положить на стол куда то, придется всю локацию загрузить. И когда они все это дело сохраняют, такая лажа и получается на выходе

И неужели нельзя просто по координатам воткнуть?! Creation Kit не позволяет сделать то, что можно сделать консолью в самой игре? Не, я не пробовал, не знаю... но не может же быть все настолько плохо с этим программным продуктом... Ладно, я понимаю - координаты еще поймать надо, но неужели там нельзя это сделать и разместить диск? Или это жесткое ограничение движка и обязательно нужно обновлять всю локацию, перезаписывая все меши?

 

6 часов назад, zych01 сказал:

Его поднятие выше всегда вылеты дает? Мне кажется это косяк Горизонта в целом, а не результат конфликтов в списке.

И горизонта тоже, скорее даже - в основном, и при активном участии PoS. Там же сначала ДЛС перезаписывает все от ванили, потом будет перезаписано PoS, потом снова Горизонтом. В итоге если грузиться сразу с завода - загрузится, если в другой локации, то тоже все хорошо, но если потом быстропереход сделать к заводу - вылет. Я еще в Скайриме с ToH такие глюки ловил, когда он с активно-глючными модами встречался, поэтому и здесь то же предположил. DSHV не зря говорит, что мод надо в конец списка ставить.

 

Но не все, оказывается, получилось как надо... Я не остановился, и тестировал усердно)) На 8-й раз все же случился тот характерный вылет при выходе с завода. Я толком не понял от чего это, но явно после поднятия какого-то предмета... дверь взломал, что-то взял - вылетел на выходе... 

 

И я так и не понял - почему оверрайд с горизонта и неофициального патча вылеты давал, а с Автоматрона заработало? Там ведь записи те же, или я чего-то недопонимаю? Зависит от того, какую шляпу в ba2 закатали?

Изменено пользователем Plite

Поделиться сообщением


Ссылка на сообщение
Just now, Plite said:

И неужели нельзя просто по координатам воткнуть?! Creation Kit не позволяет сделать то, что можно сделать консолью в самой игре? Не, я не пробовал, не знаю... но не может же быть все настолько плохо с этим программным продуктом... Ладно, я понимаю - координаты еще поймать надо, но неужели там нельзя это сделать и разместить диск? Или это жесткое ограничение движка и обязательно нужно обновлять всю локацию, перезаписывая все меши?

Наверное можно, я не тоже не пробовал. В последний раз когда что то подобное делал было еще далеком 2008м или 9м. У Обливиона был аналог CK, не помню как он звался (Construction Set вроде). Но там вроде также было. Но даже если нету возможности убрать там, то можно же потом в xEdit все эти идентичные копии снести как в Scrap Everything. Кстати, попробуй забекапь PoS и прямо в его esp снеси все прекомбы. Оверрайд в FO4Fixes тоже снеси и посмотри как станет.

Just now, Plite said:

И я так и не понял - почему оверрайд с горизонта и неофициального патча вылеты давал, а с Автоматрона заработало? Там ведь записи те же, или я чего-то недопонимаю? Зависит от того, какую шляпу в ba2 закатали?

Да идентично. Про ba2 не уверен. Файлы внутри них не должны дублировать те что есть в основных ba2 игры, за исключением именно тех которые должны заменить какой то из базовой игры.

Поделиться сообщением


Ссылка на сообщение

Для публикации сообщений создайте учётную запись или авторизуйтесь

Вы должны быть пользователем, чтобы оставить комментарий

Создать учетную запись

Зарегистрируйте новую учётную запись в нашем сообществе. Это очень просто!

Регистрация нового пользователя

Войти

Уже есть аккаунт? Войти в систему.

Войти

  • Последние посетители   0 пользователей онлайн

    Ни одного зарегистрированного пользователя не просматривает данную страницу

×
×
  • Создать...