Перейти к содержанию
  • Поддержите наш проект на Boosty и получите доступ ко всем премиум сборкам
    Получить доступ к премиум сборкам
    Мы приносим в этот мир счастье и радость, ваша помощь нам жизненно необходима.
Издатель

SexFall 9 Большая сборка лучших обычных и секс модов для Fallout 4

Рекомендуемые сообщения

SexFall 9 Большая сборка лучших обычных и секс модов для Fallout 4


SexFall 9 Большая сборка лучших обычных и секс модов для Fallout 4


От 10 ноября 2023


Сборка ориентирована строго на взрослых игроков, и имеет откровенное сексуальное содержание 18+!


Сборка модов SexFall 9 добавляет в игру Fallout 4 дополнительный контент откровенно взрослого содержания. Позволяет игроку вступать в реальные сексуальные отношения с персонажами игры с полной визуализацией интимного процесса.

 

Интимная связь между мужчинами и женщинами это естественный аспект человеческой жизни, которого так не хватает в компьютерных играх. Сборка модов SexFall 9 решает эту проблему и отправит вас в мир реального секса и удовольствий. Вас ждут распутные и неприступные девушки, мечтающие чтобы вы им открыли полную свободу секса без границ. В этой игре вы сможете реализовать и визуализировать любые сексуальные фантазии.

 

Сборка модов SexFall 9 не ограничивается одним лишь сексом. В ней так же присутствует большой набор модификаций расширяющих обычный геймплей. Внедрены новые сюжетные линии. Улучшены возможности строительства поселений и крафта предметов. Улучшено визуальное представление игрового мира, что делает игру более реалистичной и красивой. 

 

Fallout 4 это компьютерная постапокалиптическая ролевая игра, разработанная компанией Bethesda Game Studios. В игре игроку предоставляется свобода выбора и исследования открытого мира. Когда в мире началась ядерная война, главная героиня со своим мужем и младенцем успела скрыться в подземном убежище. Там их погрузили в криогенный сон. Спустя 200 лет она выбирается из убежища и узнает, что ее мужа убили а [***] похитили, а все жители убежища погибли.

С этого момента игроку предлагается начать экспансию нового мира. Секс-экспансию...


Требуемая версия игры: строго - Fallout 4 - 1.10.163.0 с 6 или 7 DLC. Репак только от Xatab. Другие версии несовместимы!

Официальные текстурные паки не совместимы со сборкой!

Игра в Steam не подходит для этой сборки!

Найти игру для этой сборки можно здесь>>>


 

Инструкция по установке

Полное описание

 

🔴Перекачайте заново приложение AML чтобы оно не сообщало об ошибке файла сборки.

 

Внимание!!! Не забывайте строго следовать требованиями инструкции по установке!

А именно:

  • Установите системные компоненты
  • Установить и запустить чистую игру
  • Репак запустить со всех ярлыков и с лаунчера игры
  • Загружать только сохранение из сборки

 


СБОРКА НЕСОВМЕСТИМА С МОДАМИ Sim Settlements и Sim Settlements 2. МОД ГАРАНТИРОВАННО ЛОМАЕТ СБОРКУ В ЧАСТИ AAF СОСТАВЛЯЮЩЕЙ, А ТАКЖЕ ЕМУ БУДУТ МЕШАТЬ СТРОИТЕЛЬНЫЕ МОДЫ ИЗ СБОРКИ.

СБОРКА НЕСОВМЕСТИМА С МОДОМ Load Accelerator

Ни в коем случае не добавляйте эти моды в сборку!

 

🟡🟡 Особое внимание!!! Пути к папкам игры и папке сохранений не должны содержать нелатинских символов. У папки C:\Users\ИМЯ ПОЛЬЗОВАТЕЛЯ\Documents\My Games\ ИМЯ ПОЛЬЗОВАТЕЛЯ может иметь неверные символы. Для исправления создайте новую учетную запись системы на латинице. После можно будет переименовать, имя папки останется правильным.

Создание системной учетной записи: инструкция от Microsoft / Windows 10 / Windows 11

 

🟡После запуска игры и загрузки сохранения, зайдите в Главное меню - Настройки модов. Игра зависнет на минуту, обязательно дождитесь когда зависание закончится. После этого Настройки модов больше не будут зависать.

 

🟢В этой сборке можно включать режим выживания, но не рекомендуется. В качестве альтернативы лучше включить Advanced Needs 76 в МСМ меню
Можно использовать и режим выживания и AN76 одновременно, но потребности удвоятся.

 

🟢В этой сборке другая система здоровья и лечения. Управляется модом Horizon. Стимуляторы, еда, врачи работают по другому совсем не так как вы привыкли. Описание системы>>>

 

🟢 На экране игры добавлены различные виджеты которые вы можете убрать или ставить только нужные. Некоторые из них требуются для режима выживания.

Как убрать виджеты с экрана>>>

 

🟢Организовать бордель в поселении:

Теперь в сборке бордели добавляются через моды RSE II Brothels. Все элементы для строительства собраны в одно меню для строительства RSE II Brothels

1. Сначала установите сейф борделя. В него будет скапливаться доход с проституток.

2. Установите диван для Мадам. Назначьте на него поселенку. Через ее диалоги будет управляться весь бордель. Также поселенка будет работать как врач поселения.

3. Создайте в Хим. Лаборатории кольца проституток и раздайте их поселенцам, которых хотите задействовать в качестве проституток.

4. Постройте маяк для привлечения клиентов и включите его. Бордель заработает и клиенты начнут генерироваться.

5. (Опционально) Постройке коврики проституток, и назначьте на них проституток, чтобы проститутки не разбегались по поселению.


🟢Если ваше компьютер не тянет сборку, можно отключить во WryeBash моды:

Спойлер

 

SavrenXHD.esm
SexFallTexturePack.esp
SexFallTexturePack1.esp
SexFallTexturePack2.esp
SexFallTexturePack3.esp
SexFallTexturePack4.esp
SexFallTexturePack5.esp
SexFallTexturePack6.esp
SexFallTexturePack7.esp

Или же удалить их из папки Data вместе с одноименными файлами - Main.ba2 и - Textures.ba2 и в приложении АМЛ обновить список загрузки

 

 

🟢Если вам не нравятся ловушки Deviously Cursed Wasteland (случайным образом надевают на вас БДСМ предметы)

Спойлер

В МСМ

 

Fallout 4 Screenshot 2023.06.10 - 12.06.09.43.png

 

Либо можно управлять ими консольными командами (но рекомендуем МСМ):

set dcw_cursedlootchance to 0-100 - шанс на ловушку с DD, которое  заблокируется на вас
set dcw_keydropchance to 0-100 - шанс найти случайные ключи
set dcw_keylosechance to 0-100 - шанс потерять ключи, когда сработала ловушка
set dcw_restraintsdropchance to 0-100 - шанс найти случайные DD без их экипировки на вас

set dcw_slavecollardropchance to 0-100 - шанс на ловушку с рабским ошейником который бьет током если на вас есть одежда
set dcw_slavecollarkeydropchance to 0-100 - шанс найти ключ от рабского ошейника

set dcw_jackquestchance to 0-100 - шанс активировать квест Джека при открытии контейнера
set dcw_jackquestchancesleep to 0-100 - шанс активировать квест Джека во время сна/ожидания

 

🟢Если у вас пропал пипбой и не отображается при открытии или вместо него голая рука, нажмите клавишу Ё и введите команду:

player.equipitem 21b3b

 

🟢Проблемы с Адой и Механистом.

1. До прохождения логова механиста нельзя читерить при строительстве роботов.

2. Ада должна быть единственным спутником в 1 слоте в меню управления компаньонами Лиги. Все остальные должны быть уволены. Чтобы Ада оказалась в 1 слоте надо уволить вообще всех и погулять пару дней одному, а после принять ее в команду.

3. Если робот с реактивным двигателем делает вид что ходит ногами. Надо поставить ему ноги, дать походить, и снова поставить двигатель.

4. При прохождении логова механиста отключить все секс подкаты, проституцию и прочие моды которые могут инициировать секс сцены.

 

Если в окружающем мире или в других локациях пропадают или мигают текстуры, нажмите клавишу Ё и введите команду:

tpc

Не забудьте ввести эту команду снова чтобы в консоли появилось сообщение Pre-culling now enabled когда уйдете из ячейки или локации со сломанными текстурами. Выключение этой командой прекомбинированных текстур понижает производительность в игре.

 

 


Минимальные системные требования для сборки:
AMD Ryzen 5 5600 или Intel Core i5 (процессоры с 6 ядрами) 
Память DDR4 16Гб (не меньше)
Видеокарта NVidia GTX 1050 Ti или AMD Radeon RX 580 с 4 ГБ видеопамяти
SSD со свободным местом не менее 150 Гб 
Операционная система Windows 10 (Windows 7 не подойдет)
DirectX 11, VisualC++ 2022


Рекомендуемые:
AMD Ryzen 7 любой модели или Intel Core i7 (процессоры с 8 ядрами) 
Память DDR4 или DDR5 - 32Гб
Видеокарта NVidia 1660 Ti (SUPER) или AMD Radeon RX любая с 6 ГБ видеопамяти и выше
NVME со свободным местом не менее 150 Гб
Операционная система Windows 10 (Windows 7 не подойдет)
DirectX 11, VisualC++ 2022


Быстрый фикс сборки 9.0
Удаляет НОРКМ (может блокировать некоторые квесты поселенцев)
Добавляет душевые BYOP с поддержкой смывания спермы.
Обновляет AN76

Обновляет HighFPSPhysicsFix
Добавляет опцию в АМЛ, для возвращения Силачу, Хенкоку и Макриди мужского пола. X6-88 извините не верну. Он останется женского пола, так как ASIA не поддерживает мужских НПС

Патчи НПС, измененных сборкой, под горизонт.

Исправлено мерцание в Галерее Пикмана.

Исправлены врачи.

Обновление надо устанавливать через приложение AML как обычную сборку, только выбрать файл обновления.

Sexfall-9Fix.7z

 


Фикс режима выживания.

Только для тех, кто играет в режиме выживания.

Распаковать в папку Data.

HCManagerScriptFix.7z

 



 

  • Лайк (+1) 7
  • Спасибо (+1) 4
  • Не понравилось (-1) 1

Поделиться сообщением


Ссылка на сообщение

Насчет Горизонта. многим может сначала показаться непривычным этот мод, и даже не понравиться, как и мне сначала. Спустя буквально через два-три дня я даже не представляю игры без горизонта.


Пропал Пип-бой, Что делать?

Нажмите кнопку G и в колесе выберите Лечение - Голографический переключатель Пип-боя.

Если у вас на G открывается меню Liga of Companions - смените в MCM Liga of Companions скриптовую клавишу, например на Z (Как у меня).


Пропало лицо у Ады после установки модулей. Что делать7

Через кнут управления активируйте форму робота, а потом форму человека. все номализуется.


Значения виджетов на экране:

Слева (сверху вниз) - Виджеты активных эффектоа, Виджет Living In Pain (Можно не обращать внимания), Виджеты выживания(Не работают с AN76, только для режима выживания), Виджет волтбой(волтгерл) показывает степень повреджения конечностей.

Справа (свеху вниз) - Виджеты компаньонов, виджеты счетчиков патронов/гранат/мин.

Сверху различные счетчики инвентаря (крышки, вес, адреналиновые инжекторы, ремонтные наборы и многое другое) и игровое время


Попытка предотвратить вылеты, если у вас вот так

Спойлер

111.jpg

Причина: у вас отсутствуют ba2-файлы к этим esl-файлам, что значит, что у вас неправильный репак. 

Распакуйте архив в Data

DataСС.7z


Обсуждение сторонних модов продолжаем в этой теме.

Тема багов сборки здесь


У кого проблемы с шрифтами, попробуйте поменять шрифт в МСМ FallUI - Comfirm Boxes на значение Arial

 

Спойлер

Fallout4 2023-11-21 16-19-40-99.jpg

 

  • Лайк (+1) 6
  • Спасибо (+1) 6
  • Так себе (0) 2
  • Не понравилось (-1) 5

Поделиться сообщением


Ссылка на сообщение
1 минуту назад, zych01 сказал:

Оверрайд в FO4Fixes тоже снеси

Имеешь в виду в NewFixes, который я создал? Так я его просто отключу...

 

5 минут назад, zych01 сказал:

Да идентично

Так почему тогда оверрайд только от Автоматрона сработал, есть предположения?

Поделиться сообщением


Ссылка на сообщение
8 минут назад, zych01 сказал:

Кстати, попробуй забекапь PoS и прямо в его esp снеси все прекомбы

Да, на всякий случай уточню: это под XPRI и XCRI, или только из-под XCRI?

Поделиться сообщением


Ссылка на сообщение
Just now, Plite said:

Имеешь в виду в NewFixes, который я создал? Так я его просто отключу...

А, да, забыл что ты в новый esl сделал.

Just now, Plite said:

Так почему тогда оверрайд только от Автоматрона сработал, есть предположения?

Нет, не представляю.

Поделиться сообщением


Ссылка на сообщение
Just now, Plite said:

Да, на всякий случай уточню: это под XPRI и XCRI, или только из-под XCRI?

В обоих, как в Scrap'е сделано. Просто посмотри вдруг поможет.

Поделиться сообщением


Ссылка на сообщение
1 минуту назад, zych01 сказал:

как в Scrap'е сделано

Тут не понял... что-то мимо меня прошло, или как обычно я в этот момент отходил... Что значит "как в Scrap'е сделано"?

Поделиться сообщением


Ссылка на сообщение
Just now, Plite said:

Тут не понял... что-то мимо меня прошло, или как обычно я в этот момент отходил... Что значит "как в Scrap'е сделано"?

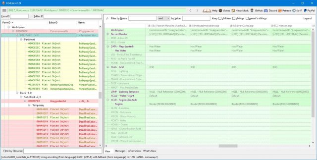
В нем некоторые ячейки в CELL и WORLDSPACE почищены полностью. Вот на примере Основной Базы.

Spoiler

1112043593_Screenshot(1062).thumb.png.937341d2d19936f701cde18e6877479b.png

 

Поделиться сообщением


Ссылка на сообщение
11 минут назад, zych01 сказал:

Вот на примере Основной Базы

Я же говорил, что легко могу затупить на ровном месте)) Как мне выделить все нужные записи? Я там неподецки задолбаюсь по одной их сносить...

Поделиться сообщением


Ссылка на сообщение
Just now, Plite said:

Я же говорил, что легко могу затупить на ровном месте)) Как мне выделить все нужные записи? Я там неподецки задолбаюсь по одной их сносить...

Правый клик напротив оглавления XRPI в столбце от PoS. И в выпадающем меню жми "Remove".

Spoiler

1985189991_Screenshot(1063).thumb.png.729a07074ebd4873885396e4cb13a260.png

XRCI тоже самое.

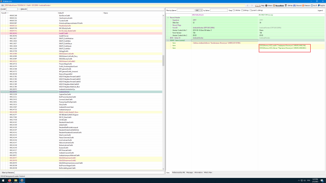
Да, кстати, то что говоришь что вылеты на выходе с Дженерал Атомикс означает что косяк не внутри. Не в CELL, а ячейке отрытого мира в WORLDSPACE. Я сейчас только вспомнил что то кто то в этой теме говорил про вылеты там. Еще вылеты при выходе из Квартиры в Чарльзтауне были. Это значит Zawinul накосячил с мешами еще и снаружи.

  • Спасибо (+1) 1

Поделиться сообщением


Ссылка на сообщение

@Plite Глянь адреса 0000e12e и 0000e14e. Это ячейки снаружи General Atomics. Затронул их Горизонт или нет. Там наверное причина вылета. А внутри поставь любой оверрайд который закрывает дырки, внутри же вылетов нету надеюсь.

Поделиться сообщением


Ссылка на сообщение
1 час назад, zych01 сказал:

попробуй забекапь PoS и прямо в его esp снеси все прекомбы

Вроде помогло... Меши на месте, вылетов не было, смог переместиться к заводу, побродить там, взять кое-что, выйти, снова войти, побегать внутри, взять еще-что-то, телепортнуться в 81-е, поспать, телепортнуться обратно к заводу, войти в него, взять камеру и благополучно выйти. С фпс тоже все нормально было. А вот такая картина предстала моему взору после всех этих операций:

Спойлер

1035308809__02-01-2025_01.thumb.jpg.f524a631b3cce5d9d4d1a767d652bb46.jpg2005345937__02-01-2025_02.thumb.jpg.10f447a6e7d0b932ffef63ca5f30b954.jpg559023303__02-01-2025_03.thumb.jpg.4e9c941fd6a8f3e926df681891baf355.jpg1911219540__02-01-2025_04.thumb.jpg.ecebef7e8904ecbde3c8986f027d7f37.jpg37838577__02-01-2025_05.thumb.jpg.560923495a0c0498f42ff286fe7def08.jpg1460579319__02-01-2025_06.thumb.jpg.8b015ac99fd78980f375e38992db2efb.jpg1831435282__02-01-2025_07.thumb.jpg.f6c193e71d72a46635f6604d2434c95d.jpg1532531673__02-01-2025_08.thumb.jpg.ece13c5d361b58607a1282928f255952.jpg2119049667__02-01-2025_09.thumb.jpg.e0339dbef761939848267118cc6c586d.jpg248836981__02-01-2025_10.thumb.jpg.f3e5eed29441877f1c01ff47672169ab.jpg268812001__02-01-2025_11.thumb.jpg.7c39342345d382d3d0a76429cd658657.jpg1657164747__02-01-2025_12.thumb.jpg.7d9b90451e32c1ca3932fc7645d6bc8f.jpg1126134174__02-01-2025_13.thumb.jpg.dbdf8eb00f3af705e26d7551b47dcc03.jpg236128079__02-01-2025_14.thumb.jpg.4b257d91d06862fbde463899efdc0adb.jpg2021625962__02-01-2025_15.thumb.jpg.06e481a43cec769112befdc1b5f18a35.jpg1114399902__02-01-2025_16.thumb.jpg.94e8b5f1ac4e749e89aa9dba9b234334.jpg

и это еще далеко не все, но дальше меня задолбало делать скрины... 

 

44 минуты назад, zych01 сказал:

Это значит Zawinul накосячил

Вот просто - накосячил 🤷‍♂️

 

45 минут назад, zych01 сказал:

Да, кстати, то что говоришь что вылеты на выходе с Дженерал Атомикс означает что косяк не внутри. Не в CELL, а ячейке отрытого мира в WORLDSPACE

Вряд ли... я же только сам завод трогал... Но вот, что в горизонте:

Спойлер

1365542275__02-01-2025_17.thumb.jpg.dc11af1ebe3daa8892241878be0bba8f.jpg

В Extras тоже этих адресов не нашел. Там так:

Спойлер

168404822__02-01-2025_18.thumb.jpg.522c0295738f66bd1eac6606e0c56123.jpg

Может не там ищу?

Поделиться сообщением


Ссылка на сообщение

@zych01 

Да, забыл отметить, что на той куче скринов ошибок много, а это вроде как говорит о том, что хоть я и убрал из PoS ссылки на меши, но сами они где-то сидят... С выключенным PoS все красные зелено-желтыми становятся...

Изменено пользователем Plite

Поделиться сообщением


Ссылка на сообщение

@zych01 

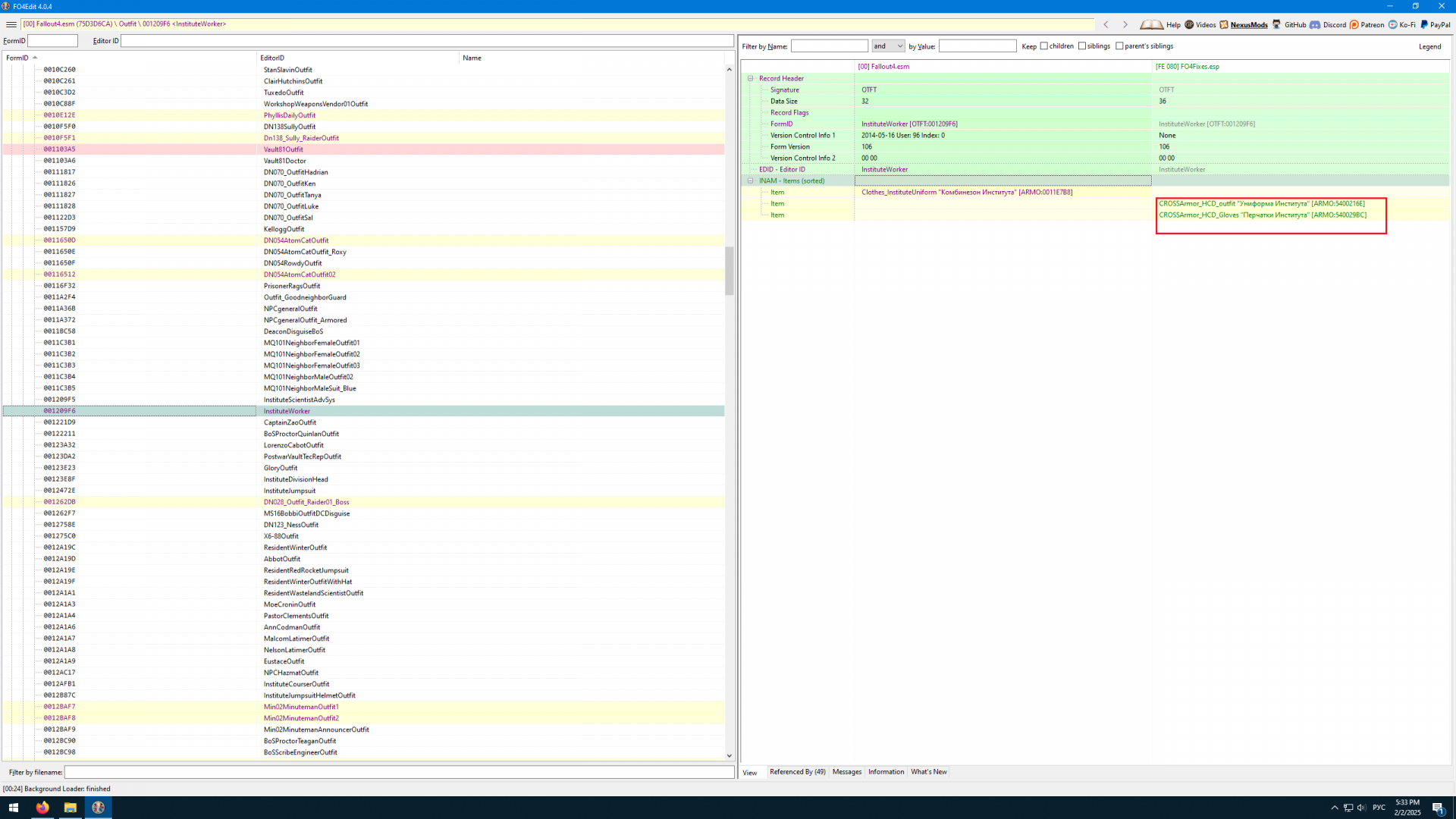
И давно хотел спросить, но забывал: с Бионаука Перчатки Института у неписих пропадает кисть руки. Как это можно исправить? В бодислайде нужного меша найти не получилось... может пропустил, очень уж их там много...

Спойлер

Photo148.thumb.png.a6c13405897c809ac5f214f6e3ba16cf.png

 

 

Изменено пользователем Plite

Поделиться сообщением


Ссылка на сообщение
14 hours ago, Plite said:

Может не там ищу?

Нет, все верно. Проверил сейчас поставив esp Горизонта 1-8. WORDLSPACE он почти не трогал. Странно, какого черта тогда вылеты на выходе.

 

11 hours ago, Plite said:

И давно хотел спросить, но забывал: с Бионаука Перчатки Института у неписих пропадает кисть руки. Как это можно исправить? В бодислайде нужного меша найти не получилось... может пропустил, очень уж их там много...

Кисти нет у Комбинезона Института Бионауки тоже. Это значит по задумке автора Комбез и перчатки должны одеваться вместе. Как тут ОтшельникЪ сделал. Но это должен был сделать сам Lazman. Но он больше ничего не сделает в ближайшие годы, в тюрьме доступа к компьютеру нету.

Spoiler

1510464689_Screenshot(1064).thumb.png.9b87e2fa39049deed8a6c60fd9c26690.png

 

Но в разделе Outfit, комбез института идет без перчаток. В общем надо было делать отдельный esp к конверсии в котором это было бы предусмотрено. Можешь сделать сам. 001ACD12 base ID вроде бы. Его оверрайд сделай в свой esl, и там добавь эти перчатки вписав их ID. 

 

Поделиться сообщением


Ссылка на сообщение
1 час назад, zych01 сказал:

Кисти нет у Комбинезона Института Бионауки тоже. Это значит по задумке автора Комбез и перчатки должны одеваться вместе.

Мне иногда можно верить на-слово 🤣 Поверь - это исключительно в Перчатки Института проблема 👌 У комбеза и не должно быть перчаток, тут все предусмотрено - если кистей и перчаток в нифе нет (по "слотам"), то кисти автоматом подставляются. С комбезом все хорошо - руки на месте, и перчатки, если надо, любые надеть можно, единственное, что может случиться - наложение мешей (чисто эстетический дискомфорт). А вот если перчатки надеть - руки нет... Мне именно эти гребаные перчатки в бодислайде не найти, найду - сам изменю, на крайняк - ниф другой присобачу))

 

UPD. И, если в курсе, подскажи - какой изначально в сборке пресет в бодислайде для оутфитов использовался?

 

UPD.UPD. Еще раз пробежался по оутфитам - где там эти долбаные перчатки??? Может их в этом бодислайде вообще нету?

Изменено пользователем Plite

Поделиться сообщением


Ссылка на сообщение
В 31.03.2024 в 08:14, versei сказал:

... в БодиСлайде нажать Бач Билд , слева внизу , далее или убрать все точки с одежды Lazman , или поставить точки на Ваниль , или поставить точки на любую одежду кроме Lazman ...

Подскажите, а где там должен быть Lazman? Просто я открыл, там есть только "Choose output set #1", "Choose output set #2", "Choose output set #3"..., внутри - пункты, начинающиеся с "1niv", "33_NateOutfit", "Sirius"..., но нет "Lazman", а также нет нигде "Vanillia" или подобного. Можете подсказать, что я неправильно делаю?

Поделиться сообщением


Ссылка на сообщение
15 minutes ago, Plite said:

сам изменю, на крайняк - ниф другой присобачу))

Не надо, рука там есть уже. TheKite_HCD_Gloves_Right.osp в Data\Tools\BodySlide\SliderSets

Spoiler

684828410_Screenshot(1065).thumb.png.7658cfdba7929d37763af948a6e8a732.png

Просто открой его в Outfit Studio и по сделай экспорт в Data\Meshes\cross\HCD, сохрани вместо существующего файла TheKite_HCD_Gloves_Right.nif. Правда выйдет уродливо вот так.

Spoiler

Photo226.thumb.png.051860f36eccd19cb516f716668f7f27.png

Это от того что перчатки не конвертированы в FG. И там дурацская кисть от CBBE присобачена к телу FG когда одеваешь комбез Института.

Можно попробовать вот это https://www.nexusmods.com/fallout4/mods/42263

Но тут надо тело FG 1.80.

 

  • Спасибо (+1) 1

Поделиться сообщением


Ссылка на сообщение

@Plite Короче геморрой. Левую исправил, правой нету. Хотя в osp проекте рука есть. Но она не появляется в nif после экспорта. И нет в игре когда на верстаке меняешь с левой на правую. Уродство в общем.

Поделиться сообщением


Ссылка на сообщение
1 минуту назад, zych01 сказал:

Левую исправил, правой нету. Хотя в osp проекте рука есть.

Осп не трогай, это только для ползунков в ОутфитСтудио. Я уже нашел где косяк - битые образцы в ShapeData (в папках с "TheKite..."). Там "тел" в нифах нет вообще.

Спойлер

image.thumb.png.e4097433469b8fc76e8d5b1d5355f9da.png

image.thumb.png.8da4c251f462974b70cadccba9fb1027.png

 

image.thumb.png.48fccf89c677b4a51a3045355ef6f32f.png

image.thumb.png.11bcb5e296af804fd25f261ef92c51ae.png

 

Кто "постарался" - загадка, но есть некоторые подозрения... Не в курсе откуда эту одежку выкачать? В "оригинале" может найдутся нужные нифы для бодислайда.

Поделиться сообщением


Ссылка на сообщение
Just now, Plite said:

Осп не трогай, это только для ползунков в ОутфитСтудио. Я уже нашел где косяк - битые образцы в ShapeData (в папках с "TheKite..."). Там "тел" в нифах нет вообще.

Не, так и должно быть. Референсное тело обычно должно оставаться в тех одежках которые слот обуви занимают. Перчатки занимают 34й и 35й слот. Скачай оригинал и посмотри как там. ОтшельникЪ обычно ничего не меняет, если там явно чего то неисправного нету.

В теме конверсии куда ссылку дал, есть ссылка на оригинал на CBBE.

Поделиться сообщением


Ссылка на сообщение
12 минут назад, zych01 сказал:

Не, так и должно быть. Референсное тело обычно должно оставаться в тех одежках которые слот обуви занимают.

Не, дружище)) Должно быть вот так 😜:

Спойлер

image.thumb.png.2ffda3a4287bd509bd49a7834caa75e0.png

image.thumb.png.db3c5e6938d432468b6515c17df23c3f.png

 

"Кто-то" искалечил ниф для конвертации в ФьюжнГерл

 

Изменено пользователем Plite

Поделиться сообщением


Ссылка на сообщение
Just now, Plite said:

Должно быть вот так 😜:

Так в osp проекте так и стояло же. Или этих рук не было именно в nif'ах в ShapeData ты имел ввиду?

UPD: А блин, оказалось конверсия для FG уже стояла в сборке. ShapeData перезакинул в сборку и пересоздал nif'ы в Bodyslide. Теперь нормально стало. До этого я экспортивровал из osp проектов от CBBE версии мода, в названия вчитываться надо блин.

Spoiler

Photo228.thumb.png.16f226b1c95ade581b10ec82e3704a8a.png

Поделиться сообщением


Ссылка на сообщение
55 минут назад, zych01 сказал:

ShapeData перезакинул в сборку и пересоздал nif'ы в Bodyslide

Именно! Скажи - где взять-то нужную ShapeData, чтобы в Bodyslide закинуть?

 

UPD. Дико извиняюсь, ссылку не заметил... 😳 сейчас попробую...

Изменено пользователем Plite

Поделиться сообщением


Ссылка на сообщение
2 часа назад, Vector223 сказал:

Подскажите, а где там должен быть Lazman? Просто я открыл, там есть только "Choose output set #1", "Choose output set #2", "Choose output set #3"..., внутри - пункты, начинающиеся с "1niv", "33_NateOutfit", "Sirius"..., но нет "Lazman", а также нет нигде "Vanillia" или подобного. Можете подсказать, что я неправильно делаю?

... я уже давно Лазман обязательно сразу сам добавляю , поэтому не знаю где он может быть у других ... , а по Ванили скорее всего надо сначала кликнуть "save as" справа наверху , где красная стрелка , там отметить галочкой Ваниль ( при желании можно все галочки поставить или половину из них ) , а потом уже нажать БачБилд ...

 

Снимок экрана (12).png

Изменено пользователем versei

Поделиться сообщением


Ссылка на сообщение
1 час назад, zych01 сказал:

Можно попробовать вот это https://www.nexusmods.com/fallout4/mods/42263

Сработало 😀 СПАСИБО!!!!

Спойлер

image.thumb.png.2f4e6c924a30867f85656cfad0b0f253.png

UPD. Надо будет чутка слайдеры подогнать... при увеличении видно - кисть чуть уже предплечья получилась...

Изменено пользователем Plite

Поделиться сообщением


Ссылка на сообщение
2 часа назад, Vector223 сказал:

Подскажите, а где там должен быть Lazman? Просто я открыл, там есть только "Choose output set #1", "Choose output set #2", "Choose output set #3"..., внутри - пункты, начинающиеся с "1niv", "33_NateOutfit", "Sirius"..., но нет "Lazman", а также нет нигде "Vanillia" или подобного. Можете подсказать, что я неправильно делаю?

Я точно не помню, но вроде как через Group Manager создавал группу, включая в нее только то, что мне нужно было, а потом эту группу прогонял, выбирая эту группу в фильтре.

Спойлер

image.thumb.png.1a996b55074cd38c4375bf3a7a48784a.png

 

Поделиться сообщением


Ссылка на сообщение

Для публикации сообщений создайте учётную запись или авторизуйтесь

Вы должны быть пользователем, чтобы оставить комментарий

Создать учетную запись

Зарегистрируйте новую учётную запись в нашем сообществе. Это очень просто!

Регистрация нового пользователя

Войти

Уже есть аккаунт? Войти в систему.

Войти

  • Последние посетители   0 пользователей онлайн

    Ни одного зарегистрированного пользователя не просматривает данную страницу

×
×
  • Создать...